前言
在这个信息爆炸的时代,隐私和数据安全显得尤为重要。无论是日常聊天,还是敏感业务沟通,很多人都在寻找一种既方便又安全的通信方式。NodeCrypt 正是为此而生——这是一款开源的网页端到端加密聊天系统,所有消息内容都只在用户浏览器中加密与解密,服务器无法读取任何明文信息。
为了方便部署和使用,本教程将带你通过 Docker 快速搭建 NodeCrypt 服务,几分钟内即可拥有一个安全私密的在线聊天平台,无需复杂配置,支持自建部署,数据完全可控,特别适合企业、组织使用。
demo
以下是与该项目相关的一些图片:
web界面

聊天界面

可以私信

基本表情

文件传输

⭐ 功能
NodeCrypt 是一个真正的端到端加密聊天系统。采用无数据库架构,所有消息在您的设备上本地加密,服务器仅作为加密数据的中转站,无法获取您的任何明文内容。
🚀 快速开始
输入用户名: 选择一个在房间中显示的昵称,可以是任何您喜欢的名称
设置节点名: 房间的唯一标识符,相当于房间号
设置节点密码: 用于区分不同房间,同时参与加密过程,提升安全性
点击"加入房间": 系统将自动生成加密密钥,开始安全聊天
⚠️ 重要提示:
相同节点名但不同密码的是两个完全独立的房间,无法相互通信。
🔑 安全特性
🛡️ 端到端加密: 使用 AES-256 + ECDH 加密算法,消息仅您和接收者可解密
🔐 密码增强加密: 节点密码直接参与加密密钥生成,提供额外的安全保护层
🚫 零历史记录: 所有消息仅存在于当前会话,离线用户无法获取历史消息
🎭 完全匿名: 无需注册账户,不收集任何个人信息
🌐 去中心化: 支持自托管部署,服务器不参与加密解密过程
💡 使用技巧
私人对话:使用复杂的节点名和密码,只分享给特定人员
群聊:使用简单易记的节点名和密码,方便多人加入
安全提醒:节点名和密码都需要完全一致才能进入同一个房间
密码策略:建议使用包含字母、数字和符号的强密码
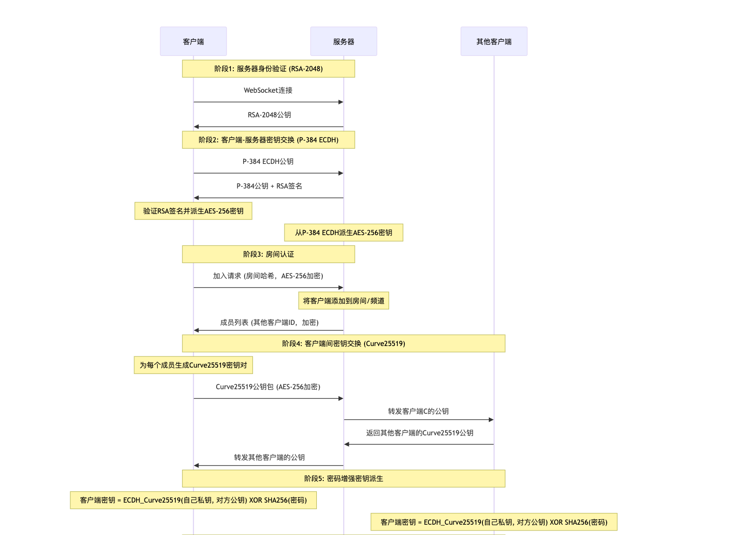
🔄 完整加密流程详解


部署方法
方法一、一键部署到 Cloudflare Workers
点击下方按钮即可一键部署到 Cloudflare Workers:
- 构建命令:npm run build
- 部署命令:npm run deploy
注意:此方式会基于主仓库创建新项目,后续主仓库更新不会自动同步(项目已成型,很少更新,可以直接使用方法一)。
方法二、使用Docker安装
本教程使用docker的方式安装部署,简单便捷

准备条件
1)一台飞牛云NAS(其他的NAS也可以)
我们使用飞牛云NAS来演示
需要vps的可以看以下信息
莱卡云官网
2)本项目使用到的github
https://github.com/shuaiplus/NodeCrypt

目前已经292个 stars
更多功能可以访问GitHub
3)域名(可选)
域名可以根据自己的需求绑定
①《飞牛NAS上搭建》
直接在docker新增一个compose项目即可
新建项目:
nodecrypt
compose配置如下:
services:
nodecrypt: # 定义名为 nodecrypt 的服务
image: ghcr.io/shuaiplus/nodecrypt # 使用镜像 ghcr.io/shuaiplus/nodecrypt
container_name: nodecrypt # 容器名称
ports:
- "12880:80" # 将宿主机的 12880 端口映射到容器的 80 端口
restart: always # 容器异常退出后自动重启
启动即可

正常启动

注意:飞牛云NAS上搭建需要配置好证书和域名才能使用
注意:飞牛云NAS上搭建需要配置好证书和域名才能使用
注意:飞牛云NAS上搭建需要配置好证书和域名才能使用
补充docker可用的镜像仓库
国内如果无法拉取镜像的可以使用
仓库1
https://proxy.1panel.live/
仓库2
https://docker.1panel.top/
仓库3
https://mirror.azure.cn/
仓库4
https://hub.rat.dev/
仓库5
https://docker.1ms.run
仓库6
https://docker.itelyou.cf/
仓库7
https://abc.itelyou.cf/
仓库8
https://docker.ywsj.tk/
②《vps上搭建》
一、Docker环境部署
在vps安装docker和docker-compose
Docker官方安装文档(英文)
https://duan.yyzq.eu.org/docker-001
Docker-Compose官方安装文档(英文)
https://duan.yyzq.eu.org/docker-002
Centos安装Docker和Docker-compose(中文)
https://duan.yyzq.eu.org//03
Ubuntu安装Docker和Docker-compose(中文)
https://duan.yyzq.eu.org//04
推荐直接用一键脚本
docker安装脚本
bash <(curl -sSL https://cdn.jsdelivr.net/gh/SuperManito/LinuxMirrors@main/DockerInstallation.sh)
docker-compose安装脚本
curl -L "https://github.com/docker/compose/releases/latest/download/docker-compose-$(uname -s)-$(uname -m)" -o /usr/local/bin/docker-compose && chmod +x /usr/local/bin/docker-compose
二、创建docker-compose.yml文件
mkdir nodecrypt;cd nodecrypt #创建一个目录,并进入此目录
然后再新建docker-compose.yml
vim docker-compose.yml
services:
nodecrypt: # 定义名为 nodecrypt 的服务
image: ghcr.io/shuaiplus/nodecrypt # 使用镜像 ghcr.io/shuaiplus/nodecrypt
container_name: nodecrypt # 容器名称
ports:
- "12880:80" # 将宿主机的 12880 端口映射到容器的 80 端口
restart: always # 容器异常退出后自动重启
三、执行容器运行命令
docker-compose up -d #运行容器
docker-compose ps #查看是否开启成功
正常启动如下所示
docker-compose ps
NAME IMAGE COMMAND SERVICE CREATED STATUS PORTS
nodecrypt ghcr.io/shuaiplus/nodecrypt "sh -c 'node --expos…" nodecrypt 2 hours ago Up 2 hours 0.0.0.0:12880->80/tcp, [::]:12880->80/tcp
四、打开web页面使用
成功以后需要打开自己相应的端口(12880)防火墙就可以web端访问了
打开自己VPS的ip加端口在加路径就可进入初始化页面
http://ip:12880

注意:需要配置好证书和域名才能使用
注意:需要配置好证书和域名才能使用
注意:需要配置好证书和域名才能使用
欢迎关注我们的微信公众号!


评论区